Software for custom hardware
Software for custom hardware
Assemble Your BSP.
From Architecture to Build.
Assemble Your BSP.
From Architecture to Build.
Configure boards, generate drivers, swap components and assemble a production-ready BSP in a single workspace.
Configure boards, generate drivers, swap components and assemble a production-ready BSP in a single workspace.
Design your board. Generate your BSP.
Design your board. Generate your BSP.
Design your board.
Generate your BSP.
One model of your hardware. Production-ready drivers, device trees, and board configuration generated from it.
One model of your hardware. Production-ready drivers, device trees, and board configuration generated from it.
Full architecture control
Add, swap, or replace components and see the impact across your entire BSP instantly.
Retarget in minutes
Switch MCU, OS, or coding standard and regenerate the full project. No rewrite.
One tool covering all BSP needs
Work with multiple chip vendors and software target in one place.
Built-in second sourcing
Check component alternatives at project setup. Stay flexible on silicon from day one.
Full architecture control
Add, swap, or replace components and see the impact across your entire BSP instantly.
One tool covering all BSP needs
Work with multiple chip vendors and software target in one place.
Retarget in minutes
Switch MCU, OS, or coding standard and regenerate the full project. No rewrite.
Built-in second sourcing
Check component alternatives at project setup. Stay flexible on silicon from day one.
Full architecture control
Add, swap, or replace components and see the impact across your entire BSP instantly.
Retarget in minutes
Switch MCU, OS, or coding standard and regenerate the full project. No rewrite.
One tool covering all BSP needs
Work with multiple chip vendors and software target in one place.
Built-in second sourcing
Check component alternatives at project setup. Stay flexible on silicon from day one.
From component selection
to buildable project
From component selection to buildable project
Project Setup

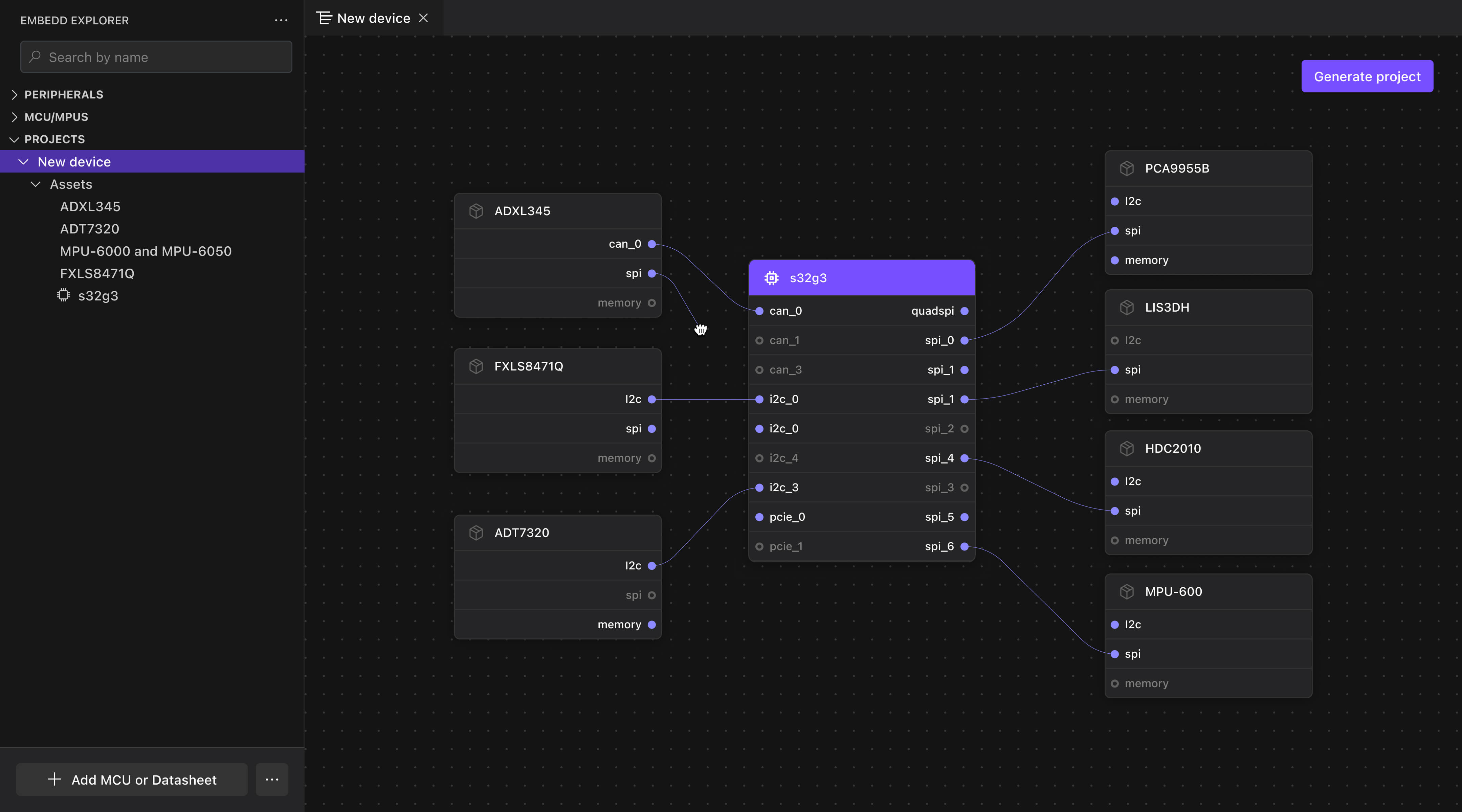
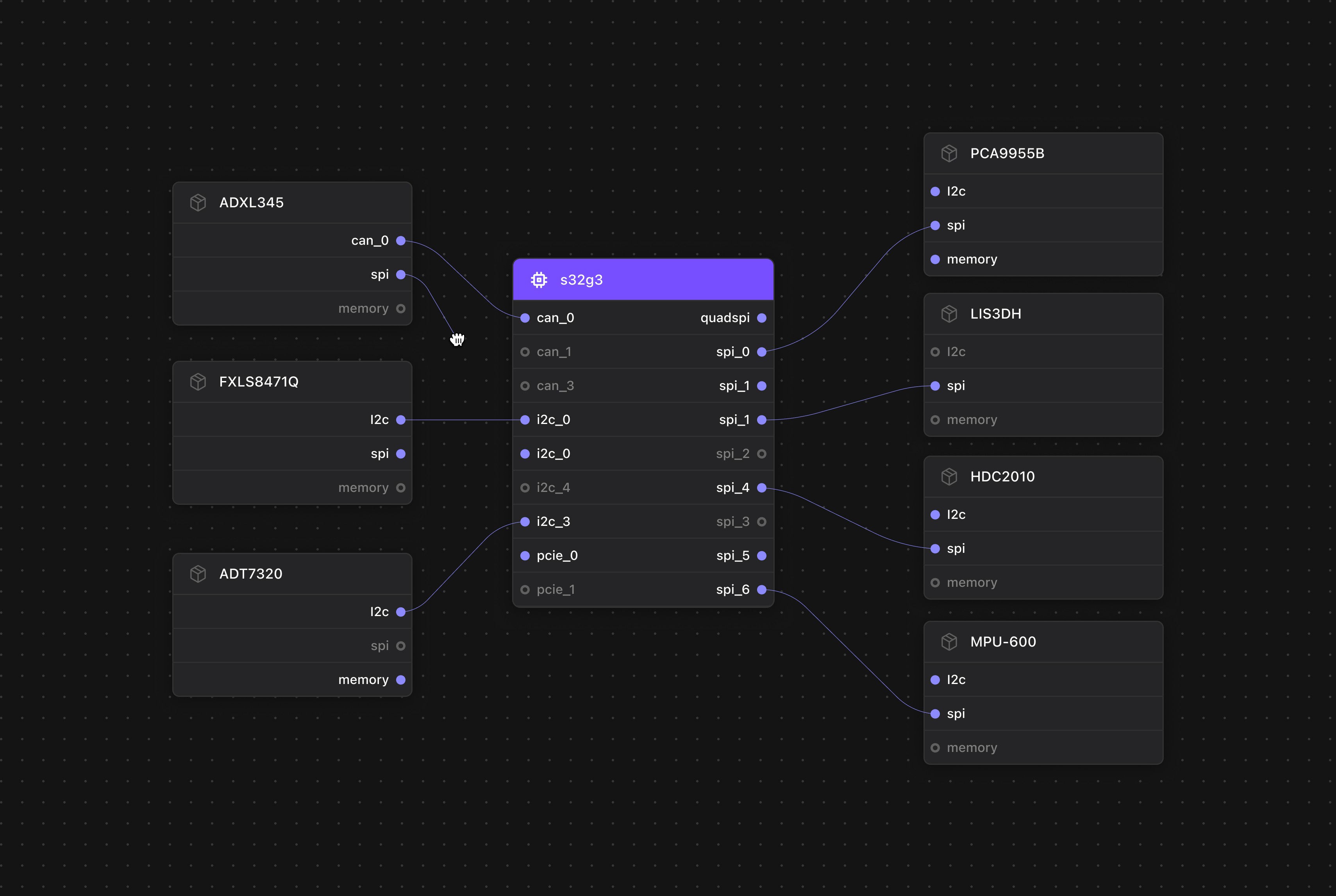
Define your architecture visually. Select your MCU/MPU, add peripherals, map how they connect, and check for second-source alternatives — all on an interactive schematic.
Project Setup

Define your architecture visually. Select your MCU/MPU, add peripherals, map how they connect, and check for second-source alternatives — all on an interactive schematic.
Board & Pin Configuration

Configure pins, clocks, and interrupts in a vendor-agnostic environment. Generate validated device trees or bare metal configurations — no proprietary tools needed.
Board & Pin Configuration

Configure pins, clocks, and interrupts in a vendor-agnostic environment. Generate validated device trees or bare metal configurations — no proprietary tools needed.
Driver Generation

Select any component on your board and generate a production-ready driver. Control state machines, interrupts, and initialisation sequences. Retarget to a new architecture without rewriting.
Driver Generation

Select any component on your board and generate a production-ready driver. Control state machines, interrupts, and initialisation sequences. Retarget to a new architecture without rewriting.
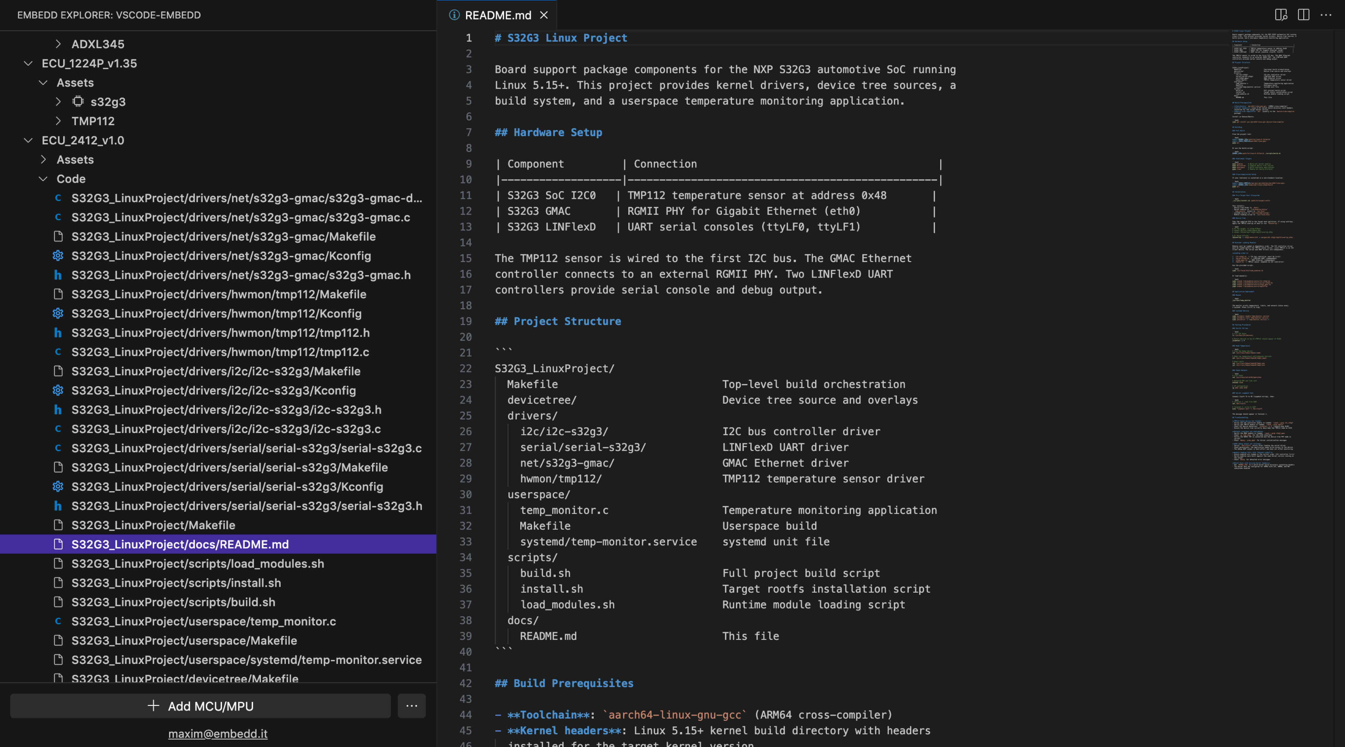
Project Assembly.

Everything assembles into a complete, buildable project for your target OS and coding standard. Swap a component or change target. Regenerate, don't rewrite.
Project Assembly.

Everything assembles into a complete, buildable project for your target OS and coding standard. Swap a component or change target. Regenerate, don't rewrite.
Complete output. Not a starting point.
Complete output. Not a starting point.
Every generation delivers buildable, documented, standards-compliant code for your target environment.
Every generation delivers buildable, documented, standards-compliant code for your target environment.

Driver libraries
Generated drivers following target OS subsystem APIs. Full source, your coding standards.

Project structure
Organized build files, Kconfig entries, and CMake integration. Plugs into your existing workflow.

Device tree source
Complete DTS and DTSI files with correct bindings, pin assignments, and peripheral nodes. Ready for build.

Documentation
Hardware setup, peripheral mapping, and driver API reference generated alongside the code.

HAL and init code
Hardware abstraction and initialization routines generated from the Digital Twin. Register-level accuracy.

Driver libraries
Generated drivers following target OS subsystem APIs. Full source, your coding standards.

Device tree source
Complete DTS and DTSI files with correct bindings, pin assignments, and peripheral nodes. Ready for build.

HAL and init code
Hardware abstraction and initialization routines generated from the Digital Twin. Register-level accuracy.

Project structure
Organized build files, Kconfig entries, and CMake integration. Plugs into your existing workflow.

Documentation
Hardware setup, peripheral mapping, and driver API reference generated alongside the code.

Driver libraries
Generated drivers following target OS subsystem APIs. Full source, your coding standards.

HAL and init code
Hardware abstraction and initialization routines generated from the Digital Twin. Register-level accuracy.

Documentation
Hardware setup, peripheral mapping, and driver API reference generated alongside the code.

Device tree source
Complete DTS and DTSI files with correct bindings, pin assignments, and peripheral nodes. Ready for build.

Project structure
Organized build files, Kconfig entries, and CMake integration. Plugs into your existing workflow.

Driver libraries
Generated drivers following target OS subsystem APIs. Full source, your coding standards.

Project structure
Organized build files, Kconfig entries, and CMake integration. Plugs into your existing workflow.

Device tree source
Complete DTS and DTSI files with correct bindings, pin assignments, and peripheral nodes. Ready for build.

Documentation
Hardware setup, peripheral mapping, and driver API reference generated alongside the code.

HAL and init code
Hardware abstraction and initialization routines generated from the Digital Twin. Register-level accuracy.
Get the best of both worlds
Get the best of both worlds
AI reads the docs and runs test
Datasheets, TRMs, SVDs, errata — processed and structured into a target-independent hardware model.
AI

Engines write critical code
No generative AI in the critical code path. Deterministic model-driven generation with validated output. Same input, same output, every time.
Engines
See it in practice
See it in practice
We work closely with enterprises to understand technical and compliance requirements. Let's discuss your project.
We work closely with enterprises to understand technical and compliance requirements. Let's discuss your project.
Board Support Package (BSP) generation FAQ
Board Support Package (BSP) generation FAQ
What does a generated BSP project include?
Can I assemble a BSP for a custom board, not just evaluation kits?
What happens when I swap a component on my board?
Which OS and RTOS targets are supported for project assembly?
Can I use Embedd alongside my existing BSP or vendor SDK?
Can I generate documentation and compliance artifacts along with project?
What are the most common use cases for BSP assembly?
© 2022-2026 «Embedd». All rights reserved.
© 2022-2026 «Embedd». All rights reserved.
© 2022-2026 «Embedd». All rights reserved.